前几篇写了 Claude Code 使用指南、Superpowers 插件、ClawTeam 多 Agent 协作。
那些都是在说"工具怎么用"。这篇不一样——这是用这些工具实际做出来的东西。
一句话说清楚 ContentFlow 是什么
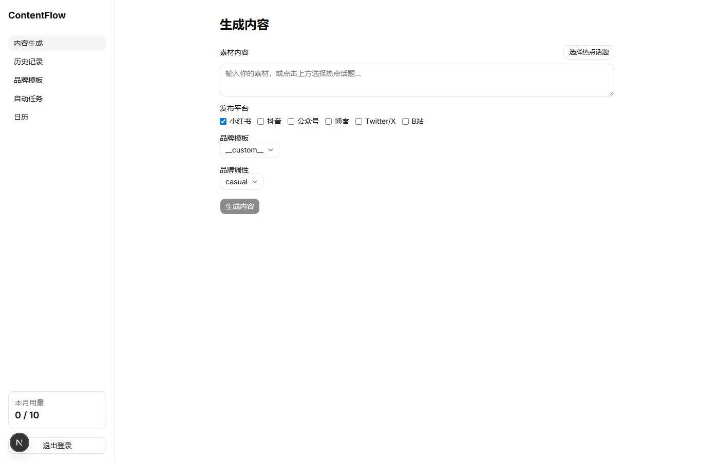
输入一段素材,AI 自动生成适配 8 个平台的内容,一键发布。
就这么简单。但"简单"的背后是:
- 8 个平台:小红书、抖音、公众号、博客、Twitter/X、B站(后续还会加)
- 品牌调性一致:创建人设模板,所有内容自动匹配你的风格
- 定时自动生成:设好 cron 规则,每天自动产出 + 邮件通知
- 浏览器自动发布:Playwright 驱动,Twitter 全自动,小红书/B站半自动
- 从零到上线:1 天,60 个文件,33 个测试
这不是 demo,是能跑的产品。

为什么做这个
我同时运营好几个平台:博客、小红书、抖音、Twitter。每次写完一篇内容,要手动改成各平台的格式——小红书要 emoji 和标签,抖音要分镜脚本,公众号要长文排版,博客要 SEO 关键词。
同一个素材,改 4 遍格式,每次 30 分钟。
这不是创作,这是搬砖。
市面上的工具要么太通用(ChatGPT 对话框),要么太贵($99/月的 SaaS),要么不懂中国平台的规范。
所以我自己做一个。
技术架构
┌─────────────────────────────┐
│ 前端 (Next.js 16) │
│ Landing / Dashboard / 日历 │
│ shadcn/ui + Tailwind │
└──────────┬──────────────────┘
│ REST API
┌──────────┴──────────────────┐
│ 后端 (FastAPI) │
│ 认证 / 生成 / 定时 / 发布 │
│ SQLAlchemy + PostgreSQL │
└──┬───────┬──────────────────┘
│ │
▼ ▼
Gemini Playwright
2.5 Pro (浏览器自动发布)
为什么选这些:
| 选型 | 理由 |
|---|---|
| FastAPI | Python 生态 AI 库丰富,async 性能好 |
| Next.js | SSR + App Router,前端最佳实践 |
| Gemini 2.5 Pro | 通过 OminiLink 代理,国内可用,中文质量好 |
| Playwright | 无需官方 API,直接控制浏览器发布 |
| PostgreSQL | 生产级,JSONB 存储灵活 |
开发过程:AI 是怎么当队友的
整个过程和之前文章里描述的 Superpowers 工作流完全一致。但这次是一个完整产品,不是一个功能。
第一阶段:Brainstorm → 设计文档
我告诉 Claude:
“我想创建个人公司,有域名和各平台账号,但不知道做什么方向。”
Claude 问了 5 个问题(技术背景、偏好、目标客户),然后给出 3 个方向:
- AI Agent 工作流平台
- AI 内容工厂工具
- 开发者 AI 工具集
我选了 1+2 结合——面向内容创作者的 AI 自动化平台。
Claude 直接输出了完整的设计文档:产品定位、功能架构、技术选型、数据模型、变现模式、分阶段交付计划。
第二阶段:实施计划 → 14 个任务
设计文档经过自动评审(Claude 派子 agent 审查,发现 5 个 blocking 问题并修复),然后生成了 14 个 bite-size 任务的实施计划。
每个任务包含:
- 要创建/修改的文件
- 完整的代码
- 测试用例
- 验证命令
- Git commit 消息
第三阶段:Subagent 并行执行
用 Subagent-Driven Development 模式——每个任务派一个独立子 agent 实现:
Task 1: 后端脚手架 → Sonnet (30s)
Task 2: 数据库模型 → Sonnet (60s)
Task 3: 认证系统 → Sonnet (2min)
Tasks 4-6: 用量+生成+API → Sonnet (2min)
Tasks 7-9: 前端脚手架+页面 → Sonnet (4min)
Tasks 10-13: Dashboard+CI → Sonnet (3min)
Task 14: E2E 验证 → 手动
14 个任务,33 个测试,全部通过。
第四阶段:Phase 2 + 产品级修复
Phase 2 同样的流程——设计 → 计划 → 并行执行。增加了多平台、品牌模板、定时任务、日历视图。
然后做了一次全面审计(前端 59 个问题、后端 45 个问题),批量修复:路由守卫、输入校验、Toast 通知、移动端响应式、错误处理统一。
核心功能展示
1. 多平台内容生成

输入一段素材:
“便携咖啡机,胶囊和咖啡粉双模式,3 分钟出杯,299 元”
AI 同时生成 8 个平台的内容:
| 平台 | 输出 |
|---|---|
| 小红书 | 标题 + emoji 正文 + 话题标签 + 封面建议 |
| 抖音 | 分镜脚本 + 台词 + BGM 建议 + 字幕 |
| 公众号 | 800-2000 字长文 + 摘要 |
| 博客 | SEO 文章 + meta description + 关键词 |
| 推文 + Thread + 互动引导 | |
| B站 | 标题 + 简介 + 分区 + 弹幕引导语 |
每个平台都有专门的 prompt 模板,遵循平台规范(小红书标题 ≤20 字,抖音前 3 秒必须有钩子等)。


2. 品牌调性模板
创建你的品牌人设:
“活泼有趣的科技博主,喜欢用类比和 emoji,偶尔吐槽”
AI 自动生成对应的 system prompt,之后所有生成的内容都匹配这个风格。

3. 定时自动生成
设置 cron 任务:每天 9 点自动生成 → 邮件通知 → 你花 2 分钟检查发布。

4. 浏览器自动发布
用 Playwright 驱动无头浏览器:
- Twitter:全自动——填入内容、点击发布
- 小红书/B站:半自动——填入标题和正文,需要手动上传图片
第一次使用需要在浏览器里手动登录一次,之后会话自动保存。

5. 热点话题推荐
自动拉取头条、百度、知乎热搜——点击话题直接作为素材生成内容。蹭热点从未如此简单。
部署
后端跑在宁波的云服务器(2C2G 足够),前端本地开发。
因为域名没备案,80 端口被拦截,直接用 8000 端口访问。等备案下来再上 Nginx + HTTPS。
数据
| 指标 | 数值 |
|---|---|
| 开发时间 | ~1 天(含设计+开发+部署) |
| 文件数量 | 60 个 |
| 后端测试 | 33 个,全通过 |
| 前端页面 | 9 个 |
| 支持平台 | 8 个 |
| 代码行数 | ~4000 行 |
| AI 模型 | Gemini 2.5 Pro |
| 月成本 | ~$0(OminiLink 免费额度) |
我学到了什么
1. AI 协作的关键是流程,不是 prompt
单独和 AI 聊天写代码效率很低。用 Superpowers 的 brainstorming → writing-plans → subagent-driven-development 流程,AI 变成了一个有纪律的工程团队。
2. 先做能用的,再做完美的
Phase 1 只做了小红书一个平台。上线验证后再扩展到 8 个平台。如果一开始就做 8 个平台,可能到现在还在写 prompt。
3. 不需要所有 API 都是官方的
Twitter API 要收费?用 Playwright。小红书没有 API?用浏览器自动化。解决问题比遵循最佳实践重要。
4. 一个人 + AI = 一个创业团队
产品设计、前端开发、后端开发、测试、部署、DevOps——全部由一个人 + Claude 完成。不需要融资,不需要团队,不需要办公室。
下一步
- 域名备案 → 上线正式域名
- 付费订阅(等营业执照)
- 更多平台(LinkedIn、知乎、微博)
- 数据分析(追踪各平台内容表现)
- 移动端 App(React Native)
源码
GitHub: kerro99920/ContentFlow
分支:feat/contentflow-phase1
如果你也想用 AI 构建自己的产品,可以参考之前的系列文章:

说些什么吧!